1  Concepts

On this page some basics and concepts of the cs2bim project are documented.

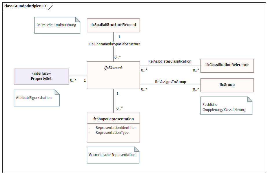
1.1 IFC basic principles

The “Industry Foundation Classes” (IFC) is an open, international standard that defines a conceptual data model for buildings. It is developped and maintained by buildingSmart International and documented in an open HTML based documentation (buildingSmart International, 2023). IFC is also published as an ISO standard (ISO 16739-1, 2024), that is identical to the open standard.

IFC defines a large data model. In the context of cs2bim, the core of the IFC data model can be described (simplified) with the following structures (see also (Schildknecht, 2023)).

  • IfcElement
    IfcElement is an abstact entity that can be specialised with a lot of different, conrete “business” entities, e.g. IfcDoor, IfcWall etc. The individual semantics of all enitities is definied in (buildingSmart International, 2023). In the context of cs2bim, IfcGeographicElement is currently the main candidate to be used.
  • IfcPropertySet
    IfcPropertySet (with Properties) is a generic strucutre within IFC that allows the assignment of arbitrary properties to an IfcElement.
  • IfcShapeRepresentation
    An IfcElement can have zero, one or multiple geometric representations. The “RepresentationIdentifier” defines the type of representation. Possible identifiers could be “Body” (for a 3D representation) or “Axis”, amongst others.
    The geometry type is defined by the “RepresentationType” and could be Point, Curve, Surface, SweptSolid and others.
  • IfcSpatialStructureElement
    An IfcElement can be assigned to a spatial structure element. IfSpatialStructureElements are used to define a spatial-logical structure (typically building-storey-space in buildings; typically segments and cross-sections in infrastructure constructions). In the context of cs2bim, the IfcSpatialStructure is also “misused” for a functional grouping of the elements (without spatial-logical structure).
  • IfcGroup
    In IFC, any groups can be defined for any subject/functional grouping of elements. The groups can also be structured hierarchically. An IfcElement can be assigned to any group.
  • IfcClassificationReference
    As an alternative to IfcGroup, an IfcElement can be assigned to a classification value. Classification values belong to classifications that are typically defined outside of IFC.
Figure 1.1: IFC principles (simplified), according to (Schildknecht, 2023)

The data model shown above is simplified and conceptualised. In fact, the data model of IFC is much more structured and uses, amongst other things, inheritance relationships and relationship classes. The figure below shows the same core elements again, but taking into account the most important inheritance relationships from IFC (note: this figure is also a simplified representation).

Figure 1.2: IFC schema (extraction, simplified)

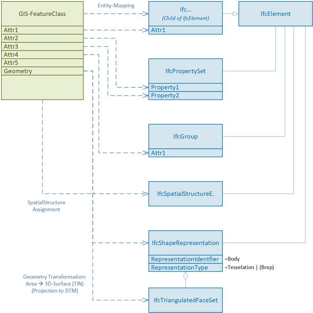
1.2 Transformation GIS –> IFC

The transformation of a GIS feature type into the IFC schema takes place as shown in the following figure.

Figure 1.3: Transformation GIS–> IFC, conceptual view

The entity mapping determines for which IFC entity an instance is created for each feature of the feature type.
The attribute values of a feature can be transformed into

  • an attribute value of the entity instance
  • a property value of the entity instance
  • in a group assignment of the entity instance
  • in a classification value assignment of the entity instance (not implemented, not shown in figure above)

The GIS geometry is transformed into a “Body” geometry of IFC. In the current implementation, only 2D surface geometries are supported in the source geometry. These are transformed into 3D surfaces (preferably of the tesselation type). In future developments, it is planned to support different geometry types in the feature types and to be able to convert them into different geometry types of IFC.

The GIS geometry is expected to be in WKT format (ISO 19125-1, 2006). If the geodata source is in INTERLIS format (eCH-0031 iliRefMan, 2024), a preprocess must be run to transform it to the WKT format (e.g. ili2pg).

1.3 Projection and triangulation

Based on the available digital terrain model (DTM) represented as uniformly sampled grid points any 2D polygon object is converted into a 3D surface object. The 2D polygon object is assumed to be represented as WKT-string and to have no circular arcs.
First, all grid points within a specific buffer (user-definable argument) around the 2D polygon object are extracted. A 2D Delaunay triangulation is applied to the retrieved subset of grid points to obtain a triangulated irregular network (TIN). Then, the vertices of the polygon object are projected onto the surface by using raytracing along the z-unit vector (0,0,1). For each line segment of the polygon object a vertical plane is defined and intersection points of all triangle edges are calculated. The new surface object with all grid points within the polygon object and a boundary consisting of all vertices and intersection point is defined. The new surface is again triangulated using a 2D Delaunay triangulation. To reduce the number of triangles it is possible to apply a simplification of the TIN by specifying the maximum acceptable height error (user-definable argument). The following figure shows the geometry conversion schematically.

Figure 1.4: Schematic illustration of geometry conversion

The resulting 3D surfaces fulfill the 2D area constrains which are relevant for land coverage and property layer. However, since for every 2D polygon object a subset of grid points is triangulated by a 2D Delaunay triangulation, which does not find an optimal solution in the case of uniformly distributed grid points, there may be some small holes between two consecutive objects. This problem can be mitigated by using a 3D triangulation method instead, which is, however, much more computationally expensive.

Note: The conversion process was reworked to fix problems with holes on shared edges. Key changes include:

  • Two-tier raster point extraction: Separate buffer zone points (for grid structure) and strictly internal points (for triangulation)
  • Grid-based boundary densification: Polygon edges are densified using intersections with horizontal, vertical and diagonal grid lines instead of raytracing
  • Constrained Delaunay triangulation: Single triangulation with boundary constraints instead of the two-step projection approach
  • Post-triangulation height assignment: Z-coordinates computed via barycentric interpolation after 2D triangulation, rather than raytracing projection

1.4 CityGML / 3D city model

In this project the transformation of 3D city models is based on CityGML, version 2 (Gröger et al., 2012).
The data model of CityGML comprises different thematic modules. In addition to the Core module, only the Building module is processed for the transformation of the 3D city model.

Figure 1.5: CityGML v2, Modules (based on (Gröger et al., 2012))

1.4.1 Building structure

Within the Building module, the two classes (features) Building and BuildingPart are taken into account, including their bounding surface objects _BoundarySurface, such as, for example, RoofSurface, WallSurface, GroundSurface etc.
Finer structuring of the building, such as BuildingInstallation, BuildingFurniture or Room, has not been considered in this project, since no data for these classes are available in the used source dataset (SwissBuildings3D).

Figure 1.6: CityGML v2, Building model (based on (Gröger et al., 2012))

For the mapping between CityGML and IFC the aggregation hierarchy between Building and BuildingPart of CityGML is converted into a hierarchy between building elements (child elements of IfcBuiltElement) and spatial structure elements (child elements of IfcSpatialStructureElement) using the spatial containment concept (IfcRelContainedInSpatialStructure).

Figure 1.7: CityGML hierarchy mapping to IFC

1.4.2 Geometry types

CityGML supports different geometry types of GML. For the transformation of 3D city models with a focus on buildings, the support of solid and simple surface geometries is sufficient. The following figure shows the geometry types relevant and supported for the transformation of buildings in this project (i.e. the simple geometries Solid, Polygon with LinearRing and the composite geometries CompositeSolid, CompositeSurface and MultiSurface)

Figure 1.8: CityGML v2, geometry primitives (based on (Gröger et al., 2012))
Figure 1.9: CityGML v2, geometry complexes (based on (Gröger et al., 2012))

The conversion from the GML geometry type to the IFC geometry type is defined according to the following table:

Table 1.1: CityGML geometry IFC mapping
GML Geometry IFC Geometry
Solid Brep
CompositeSolid Brep
Multisurface Tessellation

1.5 Extrusions

A typical use case for transforming geodata into IFC format involves utility cadastre data. In Switzerland there is a standard data model for utility cadastre called “LKMap”, which is specified in (SIA 405, 2025) and (SIA 4008, 2025). This information is often referred to as 2.5D, since it is primarily defined in 2D with additional height data.
To enable the conversion of pipe elements to IFC, the transformation needs special geometry conversion functions that can be used to generate extruded geometries. In accordance with the principles of SIA 405, two main methods can be distinguished for creating solid geometries from the 2.5D data in LKMap using extrusion:

  • Extrusion along a polyline:
    A cross-section is extruded along a 3D polyline. This method is used specifically for pipes (LKLine).
    In LKMap, the standard cross-sectional shapes are circle, ellipse, and rectangle. In specialized building information models, it is generally possible to specify freely definable cross-sectional shapes that deviate from the standard profiles. However, this is not possible with LKMap.
  • Vertical extrusion:
    A base area is extruded vertically between two elevation points. This method is used specifically for shaft structures (LKPunkt, LKFlaeche). The base area can be defined by any 2D polygon. However, circular base areas (shafts) are also common in the utility cadastre.

For vertical extrusion of utility cadastre objects, two main cases can be distinguished:

  • Point objects with standardized cross-sections
  • Area shaped objects (surface)

In the GIS cadastre, all geometric data is defined in global coordinate systems (e.g. LV95).
In GIS cadastres, point objects are defined solely as point geometry in global coordinates (e.g. LV95). Symbols can be used to represent the point object with a geometric shape. For area objects, however, the entire geometric shape (the surface geometry) is defined in global coordinates. The shape of the surface can be defined arbitrarily. This fact is also taken into account in the transformation functions of the extrusion, so that three basic methods can be distinguished:

  • POLYGON: For the extrusion of pipes along an axis (polygon).
  • POINT: For the extrusion of point objects.
  • SURFACE: For the extusion of area/surface objects.

The following figure shows a schematic representation of the different types of extrusion:

Figure 1.10: Extrusion types

Depending on the type of extrusion and the cross section, different additional parameters are required to define the extrusion algorithm. The following table lists the extrusion parameters required for each type of extrusion, while the table below explains each parameter in detail.

Table 1.2: Extrusion parameter usage
extrusion_type cross_section_type polyline point_start point_end height width orientation polygon
POLYLINE CIRCLE, EGG x x
POLYLINE RECTANGLE x x x
POLYLINE POLYGON_LOCAL x x(1)
POINT CIRCLE x x x
POINT RECTANGLE x x x x x
POINT POLYGON_LOCAL x x x x(1)
SURFACE POLYGON_GLOBAL x x x(2)
  1. Polygondefinition in lokalem Koordinatensystem
  2. Polygondefinition in LV95
Table 1.3: Extrusion parameters
Parameter Beschreibung
extrusion_type POLYLINE extruding along 3D polyline.
POINT extruding point geometry between two points.
SURFACE extruding surface geometry. Extrusion vector and lenght is defined by two points
cross_section_type CIRCLE
EGG
RECTANGLE
POLYGON_LOCAL arbitrary cross sections defined in local coordinate system
POLYGON_GLOBAL arbitrary cross sections defined in global coordinate system
polyline Extrusion axis for extrusion_type = POLYLINE;
3D polyline in WKT format.
The extrusion axis is centered in the cross-section with respect to both height and width.
point_start Starting point for extrusion for extrusion_type = POINT, SURFACE;
3D point in WKT format, global coordinate system (e.g. LV95)
point_end Ending point for extrusion for extrusion_type = POINT, SURFACE;
3D point in WKT format, global coordinate system (e.g. LV95)
height Height of the cross section in [m]
width Width of the cross section in [m]
orientation If extrusion_type = POINT and cross_section_type = RECTANGELE, POLYGON. Orientation of the cross section.
Degrees 0.0 .. 359.9
polygon Cross section, 2D polygon in WKT format in [m].

If extrusion_type = POLYLINE:
A cross-sectional area defined in a local coordinate system in which the extrusion axis passes through the origin (0,0). The cross-sectional area is always defined as being orthogonal to the extrusion axis.

If extrusion_type = POINT:
A cross-sectional area in local coordinate system. The area is always defined in the xy-plane of the parent, absolute coordinate system (e.g. LV95).
The cross-sectional area is extruded between the points point_start and point_end without being rotated relative to the xy-plane.

If extrusion_type = SURFACE:
Surface in absolute coordinate system (e.g. LV95). The surface is always defined in the xy-plane of the parent coordinate system (e.g. LV95). The surface is extruded between the z-values of the points point_start and point_end and in the direction defined by point_start and point_end, without being rotated relative to the xy-plane.



The conversion of the extrusion types described above into IFC geometry types is performed according to the following mapping table:

Table 1.4: Extrusion types IFC mapping
extrusion type cross section type IFC geometry type
POLYLINE CIRCLE IfcSweptDiskSolid
POLYLINE EGG, RECTANGLE, POLYGON IfcFixedReferenceSweptAreaSolid
POINT, SURFACE [all] IfcExtrudedAreaSolid